Hello,
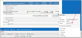
I was wondering whether it's possible to make a label behave a certain way according to work type. Specifically, for translation jobs I have a total quantity label on my invoice for the different fuzzy types in a job, which each have their own quantity labels. I would like the total quantity to appear for translation jobs and be hidden for revision jobs because revision jobs only have one quantity and I don't want it to appear twice. How do I do this? I assume it's using the formatting rule sheet and adding a condition but I have no experience creating conditions.
Regards,
Kai
Translate




