Hi Team,
The MT Comparison Plugin is absolutely amazing, as such. Thank you for creating this very much needed feature.
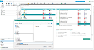
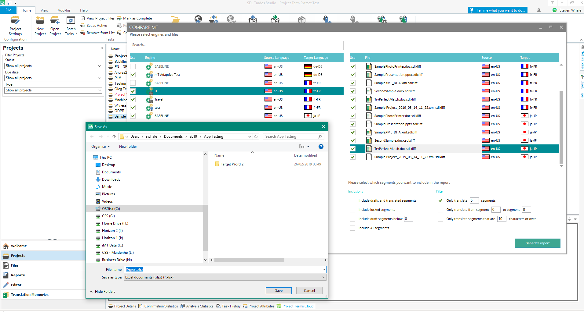
There's one serious issue which I keep having though, and I cannot quite pinpoint the factors that cause it. In some projects, it works very well. In other projects, it shows an incomplete screen (please see screenshot attached) which is obviously faulty: there are no project files in the right hand column to pick from.
(Bizzarely, when that happens, the SDL Baseline engine - which normally sits at the bottom on the list of MT providers - disappears from the list, too, although that specific issue is probably not imminently disasterous.)
Consequently, it is impossible to "generate report" as the click of that button only displays a message that no project files were selected. Which you cannot do as there are none on the screen to select!
I don't think project configuration is to blame, this is used for sampling so I specifically tried to keep projects as simple and as identical as possible. But I have noticed that the fault must have something to do with language selection: while trying to process 4 identical projects, with all the same MT providers included, and the same simple docx file, the PL>EN and PL>FR projects worked like a dream, while the PL>DE and PL>RU produced caused the white screen as attached. I don't think a ever managed to put a single project through that plugin that included German, in fact.
I saw this discussed in the Community already last December and the conclusion has been that users were using an old version of either Studio or the Plugin - but I suppose I've all newest versions here, Studio Professional Network SR1 v15.1.2.48878 and MT Coomparison Plugin v3.2.
Please help: what shall I do, or what shall I stop doing, to avoid that white-out screen?
Kind regards,
Adam
Translate



