How to add/import a new file type or file type settings in Trados Studio 2014

Hi,

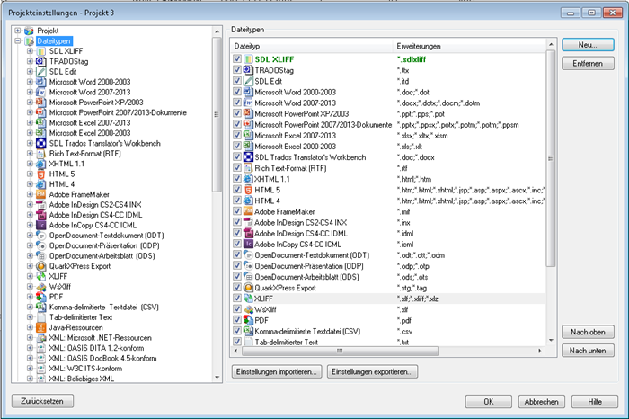
I would like to add a new file type in Trados Studio 2014.

More precisely, I have got some xliff-Documents, that cannot be converted to sdlxliff with the file type identifier XLIFF 1.1-1.2 v 2.0.0.0,

Though, they can be converted using the file type identifier XLIFF 1.1-1.2 v 1.0.0.0.

In a previous post, it was said that the XLIFF filter v1 can be activated in project settings -> filetypes -> Additional installed File Types exist.

Can anyone help me how I can find/get the option "Additional installed File Types exist"?

Thanks for any help!