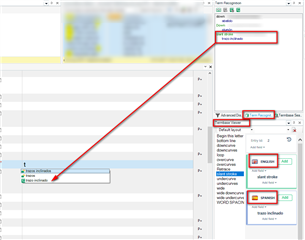
I am using Trados Studio 2017, a subscriber through LDS.org
My problem is with the Auto-suggest service. I get to have the auto-suggest drop-down menu only if the word exists in the fragment matches. The auto-suggest does not show the words which I have added to the termbase although all the options in the "AutoSuggest providers" box are checked including the termbase. Could you please give me a clue what would be wrong? Screenshots are attached.


Generated Image Alt-Text
[edited by: Trados AI at 2:39 PM (GMT 0) on 28 Feb 2024]

Translate





